只是想恶搞一下。
这个很牛的DD居然栽在了瑞星2008主防这个旧工具的脚下了。
主防设置思路也没什么特别的。就是:
1、允许瑞星等用户自己的程序访问当前用户临时文件夹及其各级子目录;
2、禁止其它程序访问这个目录。
然后,先运行这个牛X病毒,再运行瑞星升级程序。双管齐下:default6:
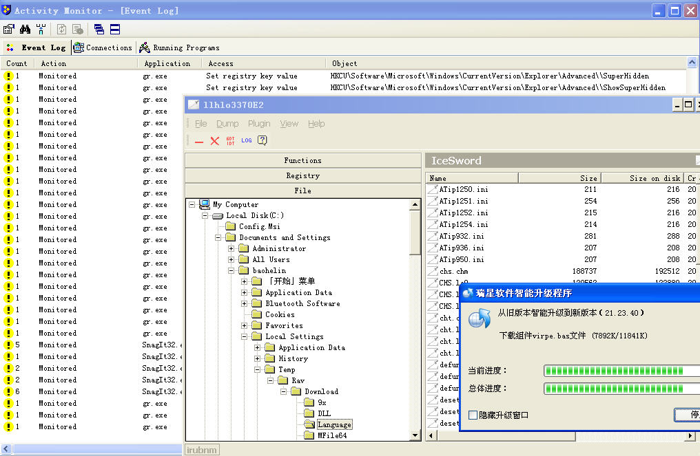
看看结果吧:
(1)病毒处于运行中.........。Temp目录下清爽的很,啥都没有。


(2)瑞星升级,一点儿不耽误。照常进行。


(3)看看主防日志-----病毒在根儿上被拦截住了。:default6:


(4)瑞星跨版升级顺利结束

用户系统信息:Opera/9.52 (Windows NT 5.1; U; zh-cn)