天云一剑 - 2008-10-31 21:38:00
EmEditor.rar 用这款编辑器来看扫描报告,运行绿化.bat后再使用
SrengLog语言配置.rar 是,专门高亮了HB系列的语言文件(慢慢增加)
打开EmEditor.exe,然后打开一份日志,,工具-选择配置-定义配置

新建一个配置


确定后取个名字
双击新建的配置,或者点“属性”,弹出下面窗口
然后选择附件解压的语言文件
最后工具-选择配置
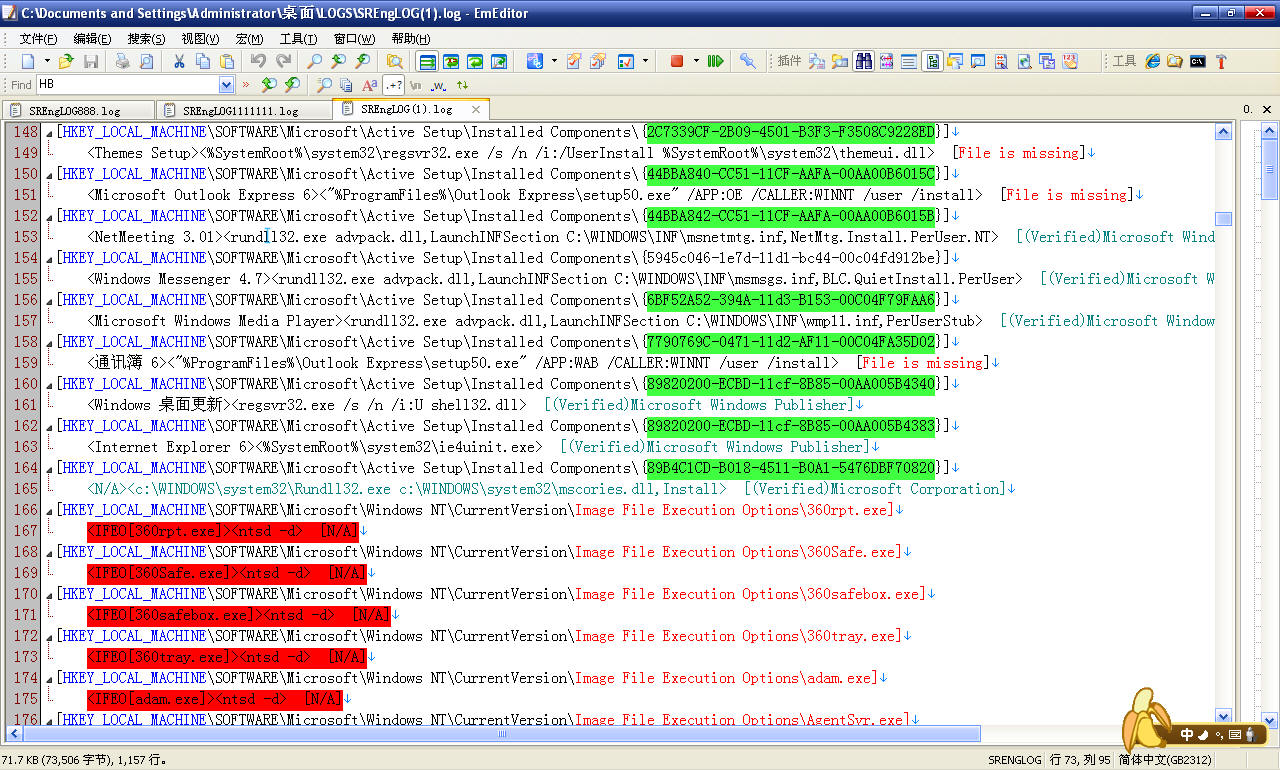
选择语言文件使用讲一下,分割线黄色整行背景高亮了
绿色背景高亮的是XP自带项目,和WINRAR等一些常见的项目
签名处为空的或者为
<> [ ] <,> [N/A, ] ,n/a]的项目都红色加亮了,背景红色加亮的是更需要注意的
(Verified)(Signed)的连右侧一起用浅蓝表示了
(Infected)
背景红色高亮一些安全软件签名也蓝色显示了(大家可以自己补完)已启用的计划任务背景红色高亮IFEO 背景红色高亮File is missing红色显示文字红色的,比较侧重,大家可以选择好语言文件后自行修改,方法是在当前语言状态下,ALT+回车,添加即可,大家可以自定义出自己喜欢的配置
system.exe,HBXXX和HB的签名,已经用红色文字显示PS:加亮仅仅是为了看着分明,仍然不能对任何可疑的项目掉以轻心效果图




没有登陆论坛的朋友:
用户系统信息:Mozilla/4.0 (compatible; MSIE 7.0; Windows NT 5.1; .NET CLR 2.0.50727; TheWorld)附件:
EmEditor.rar 附件:
srenglog0.2.rar 附件:
1.rar
aaccbbdd - 2008-10-31 22:05:00
所以金山日志辅助下
超级游戏迷 - 2008-10-31 22:40:00
虽然我已经习惯直接对日志进行分析,但感觉楼主介绍的软件是相当不错的,顶……:default69:
天云一剑 - 2008-11-1 10:57:00
拿这替换记事本确实不错
凯尔特魔法 - 2008-11-1 11:05:00
:default3: 我觉的巡警扫的报告就很规整~(至少看起来不头疼)井井有条~很清晰,而且是否经过互联网安全认证也标出来了,我觉的这样很好。
天云一剑 - 2008-11-1 12:37:00
带联网认证的很多,结构其实都差不多,主要就这么几个常用的
正好每天练正则表达式。。。
天云一剑 - 2009-1-18 18:07:00
准备更新
aaccbbdd - 2009-1-18 18:10:00
希望麦子改后台
看看流氓怕武术论坛怎么搞的:default5:
pigboy - 2009-1-18 18:17:00
厉害 这都想的出来:default69:
天云一剑 - 2009-1-18 18:25:00
原帖由 aaccbbdd 于 2009-1-18 18:10:00 发表
希望麦子改后台
看看流氓怕武术论坛怎么搞的:default5:
都习惯下载下来再看了,直接贴还是会晕么
aaccbbdd - 2009-1-18 18:27:00
不是
[N/A, ]
显示红色
[]显示红色的
天云一剑 - 2009-1-18 19:14:00
那还是要贴上去才行....
夲號ヱ被ジ盜 - 2009-1-18 19:16:00
:kaka4: 没注册
不能用
还是直接看
习惯了
还有XXX更改
摘要:
已经更改 Windows 加载项 项。
此代理程序会监视各种方式,这些方式允许在 Windows 中的其他功能正在使用时启动软件。
路径:
C:\Documents and Settings\lenovo\桌面\EmEditor\EmEditor\emedshl.dll
检测到的更改:
clsid:
HKLM\SOFTWARE\CLASSES\CLSID\{DFA0CC7F-D36B-47D1-8EF5-415C1DA53F57}
regkey:
HKLM\SOFTWARE\CLASSES\CLSID\{DFA0CC7F-D36B-47D1-8EF5-415C1DA53F57}
regkey:
HKLM\Software\Classes\*\shellex\ContextMenuHandlers\EmEditor
contextmenu:
HKLM\Software\Classes\*\shellex\ContextMenuHandlers\EmEditor
file:
C:\Documents and Settings\lenovo\桌面\EmEditor\EmEditor\emedshl.dll
建议:
仅在信任程序或软件发行者的情况下允许此检测到的项目。
发行者:
Emurasoft, Inc.
数字签名方:
Emurasoft, Inc.
产品名称:
不可用
描述:
不可用
原始名称:
不可用
创建日期:
2009-01-18 19:12
大小:
67216 字节
版本:
不可用
类型:
未知文件类型
检查点:
上下文菜单句柄
类别:
尚未分类
4443434 - 2009-1-18 19:18:00
学习了``
sytu_sj1988 - 2009-1-18 19:48:00
一直都是直接看的,头晕啊,好东西要顶:default6:
天云一剑 - 2009-1-24 14:09:00
EMEDITOR那个压缩包...里面有个绿化.bat....运行后就不用注册了......
配置文件已经更新
张子亮 - 2009-1-24 21:16:00
我想用剑盟的SRENG分析助手会简单多:default2: :default2:

gpsmmmm - 2009-1-24 22:35:00
要不试试把后缀改成doc?用WORD看?是不是也很舒服呢?
天云一剑 - 2009-7-8 19:01:00
不愿意用的可以不用,喜欢用WORD的用WORD去,用WPS都可以
这又不是分析助手,喜欢助手就接着用啊
是不是所有人分享个东西,都喜欢这么回啊?
***********的
© 2000 - 2026 Rising Corp. Ltd.